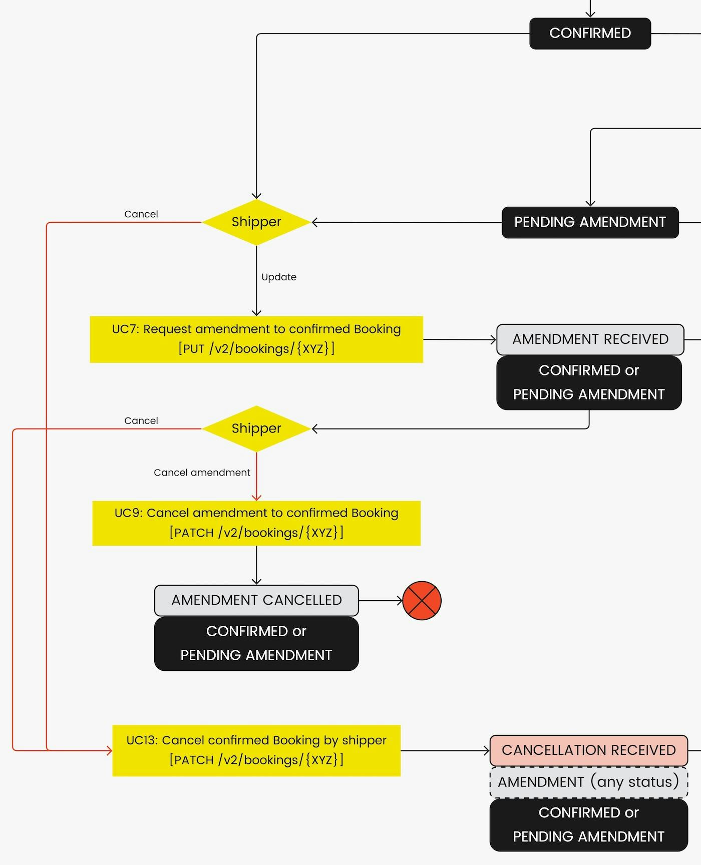
The following use cases have been defined by DCSA to support the Booking process. The complete list of use cases is shown below.
| # | Use case name | [Actor] to [Actor] | 
|---|---|---|
| 1 | Shipper to Carrier | |
| 2 | Carrier to Shipper | |
| 3 | Shipper to Carrier | |
| 4 | Carrier to Shipper | |
| 5 | Carrier to Shipper | |
| 6 | Carrier to Shipper | |
| 7 | Shipper, Consignee or Endorsee to Carrier | |
| 8 | Carrier to Shipper, Consignee or Endorsee | |
| 9 | Shipper, Consignee or Endorsee to Carrier | |
| 10 | Carrier to Shipper | |
| 11 | Shipper to Carrier | |
| 12 | Carrier to Shipper | |
| 13 | Shipper to Carrier | |
| 14 | Carrier to Shipper | 













